Acsuka

Engaged Member
Mar 25, 2023
2,843
7,579
663
if she were Jaye's daughter, there would also be Jaye and not an unknown woman
I don't understand the logic. Why can't there be a picture of MC with his daughter and an unknown woman. And after your comment, you can see that Jaye is also on the scene. This could be a family trip or vacation, and they meet the unknown woman by chance. One thing is for sure, something is happening, since all the characters are "dirty" in the picture...
 

SERAFIM1986

Member
Dec 12, 2024
274
98
148
The House Scene in the Last Episode:
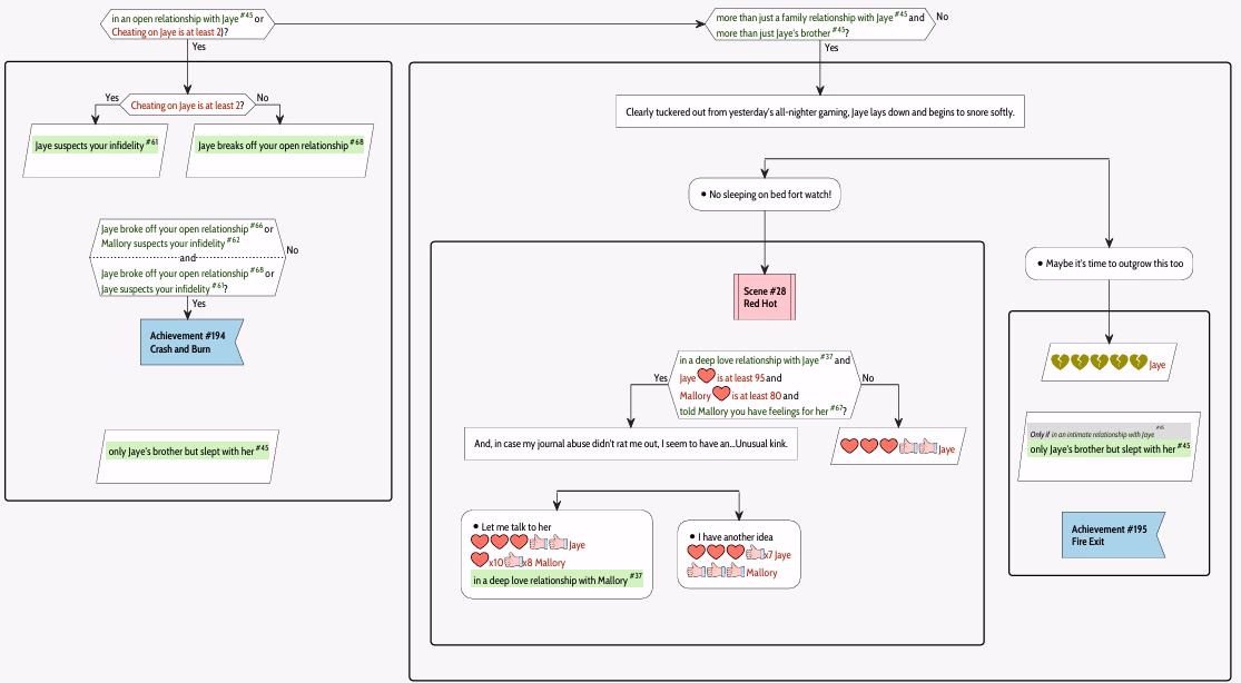
Before the scene with Jaye, your relationship score with her must be 95 out of a possible 97 points. With Mallory, you need at least 80 points (as per the guidelines). Additionally, Jaye’s status must be set to “in a deep love relationship with Jaye.”

If all conditions are met, you will trigger a special dialogue at the end of the scene, giving you a key choice. (I’ve attached a screenshot from the game’s walkthrough for reference.)


If everything is correct but still doesn’t work, try running a clean, untranslated version of the game. Russian translations (or other mods) may sometimes break scripts. For example, I once encountered broken scripts when applying a translation to the Steam version of BADIK.
it turns out I need 95 Jay and 80 Malorie before this scene, right? question .. and if Malorie's love points are high even if Jay's is 95 .. what will happen then?
 

felicemastronzo

Message Maven
May 17, 2020
12,256
23,206
1,029
I don't understand the logic. Why can't there be a picture of MC with his daughter and an unknown woman. And after your comment, you can see that Jaye is also on the scene. This could be a family trip or vacation, and they meet the unknown woman by chance. One thing is for sure, something is happening, since all the characters are "dirty" in the picture...
Does this look like a vacation photo??? Anyone can accidentally be framed in a photo, but this is a game, not reality. There are few situations where it makes sense for there to be a random character and not the child's mother
 

pitao

Well-Known Member
May 18, 2023
1,657
2,484
415
it turns out I need 95 Jay and 80 Malorie before this scene, right? question .. and if Malorie's love points are high even if Jay's is 95 .. what will happen then?
Simple, the option won't trigger if you don't meet the conditions and you get 3 LP and 2 TP for Jaye, if you meet the conditions will trigger the next choice "Let me talk to her" that is the path for the poly or don't with "I have another idea".
Screenshot 2025-07-15 144934.png
 

TonyMurray

Conversation Conqueror
Apr 8, 2024
7,185
14,377
825
Does this look like a vacation photo??? Anyone can accidentally be framed in a photo, but this is a game, not reality. There are few situations where it makes sense for there to be a random character and not the child's mother
I'm not sure why there's an argument about this, it's not like they're posing for photos - of course you can have your child in your arms and be walking next to a woman who is not the mother. There's nothing about it that doesn't make sense, it's just that we don't know the situation and we appear not to know the woman, but there are probably hundreds of possibilities that could lead to that render.
 

felicemastronzo

Message Maven
May 17, 2020
12,256
23,206
1,029
I'm not sure why there's an argument about this, it's not like they're posing for photos - of course you can have your child in your arms and be walking next to a woman who is not the mother. There's nothing about it that doesn't make sense, it's just that we don't know the situation and we appear not to know the woman, but there are probably hundreds of possibilities that could lead to that render.
in reality, not in a story. in a story it is always much more improbable
 

TonyMurray

Conversation Conqueror
Apr 8, 2024
7,185
14,377
825
in reality, not in a story. in a story it is always much more improbable
Not really. Across all the games you've played, how many times has the main character met someone new? Because that's all we're getting here, and she might not even be new to the MC, she's just new to us. Let's make up some random scenarios though that would lead to the MC and his child being in the jungle with a woman we don't know, and they're all dirty:
1. They're taking a tour and the bus goes off the road, the passengers have to get out of the overturned vehicle and hike their way back to civilisation.
2. MC, his kid, and his friend who he has known for a few years (bearing in mind this is a few years in the future if that's his and Jaye's kid) were exploring or playing and got filthy, they're walking back to wash and have dinner.
3. They're on a family holiday and there's a hurricane, MC is carrying his kid to safety while the woman who was in the room next to them walks alongside him.
4. Jaye died in childbirth, MC and his new wife take the kid on their honeymoon but they get lost on a walk through the jungle.
5. MC is doing humanitarian work, the kid has been helping and now they are heading back to base with one of MC's co-workers.

I took almost no time to think of those examples, and it would have been a hell of a lot easier if they weren't covered in dirt in the render too! It should be noted that none of the examples require Jaye to be in the render as well in order for them to be believable. She could be walking ahead (or behind) or she could be somewhere else entirely - it's not outside of the realms of fiction for Mum to be elsewhere while Dad is with the kid.
 

SERAFIM1986

Member
Dec 12, 2024
274
98
148
Simple, the option won't trigger if you don't meet the conditions and you get 3 LP and 2 TP for Jaye, if you meet the conditions will trigger the next choice "Let me talk to her" that is the path for the poly or don't with "I have another idea".
View attachment 5044920
I understand that I need to choose options that won't deceive any of them, and then everything will turn out as you indicated in the picture. I need to ensure that Jay has 95 points and Mellari has 80 points before this scene. Am I understanding this correctly?
 
  • Like
Reactions: pitao

Rehwyn

Engaged Member
Apr 10, 2024
2,623
5,001
650
I understand that I need to choose options that won't deceive any of them, and then everything will turn out as you indicated in the picture. I need to ensure that Jay has 95 points and Mellari has 80 points before this scene. Am I understanding this correctly?
You also have to be in the right types of relationships with Mallory and Jaye. You have to not be in an open or committed relationship with Mallory (in Chapter 6 tell her you "thought it was about helping her") and need to be in a committed relationship with Jaye (in Chapter 6 tell her you "want all the things").

You need to have not done anything sexual with anyone except Jaye since committing to her in Chapter 6. No Bianca, no Lisa, etc.

You need to have also "phoned a friend" for Jaye during the video call about her med school issues in Chapter 9. And you need to have told Mallory that "you wish things were different" during your talk with her about your relationship with her by the lake at the cabin.

P.S. You can have more than those points and it'll still work. I had 95 Jaye Love and 87 Mallory Love.
 
  • Like
Reactions: pitao

felicemastronzo

Message Maven
May 17, 2020
12,256
23,206
1,029
Not really. Across all the games you've played, how many times has the main character met someone new? Because that's all we're getting here, and she might not even be new to the MC, she's just new to us. Let's make up some random scenarios though that would lead to the MC and his child being in the jungle with a woman we don't know, and they're all dirty:
1. They're taking a tour and the bus goes off the road, the passengers have to get out of the overturned vehicle and hike their way back to civilisation.
2. MC, his kid, and his friend who he has known for a few years (bearing in mind this is a few years in the future if that's his and Jaye's kid) were exploring or playing and got filthy, they're walking back to wash and have dinner.
3. They're on a family holiday and there's a hurricane, MC is carrying his kid to safety while the woman who was in the room next to them walks alongside him.
4. Jaye died in childbirth, MC and his new wife take the kid on their honeymoon but they get lost on a walk through the jungle.
5. MC is doing humanitarian work, the kid has been helping and now they are heading back to base with one of MC's co-workers.

I took almost no time to think of those examples, and it would have been a hell of a lot easier if they weren't covered in dirt in the render too! It should be noted that none of the examples require Jaye to be in the render as well in order for them to be believable. She could be walking ahead (or behind) or she could be somewhere else entirely - it's not outside of the realms of fiction for Mum to be elsewhere while Dad is with the kid.
the ridiculous part is that it all starts with the assumption, without any support, that she must be Jaye's daughter



you have convinced me, it can only be so
 

GarudoSCHE

Member
Dec 16, 2024
440
671
222
I understand that I need to choose options that won't deceive any of them, and then everything will turn out as you indicated in the picture. I need to ensure that Jay has 95 points and Mellari has 80 points before this scene. Am I understanding this correctly?
Yeah, that's right.
 

Hengat

Member
Oct 17, 2022
243
691
267
I wish they would move on to their new game instead of remaking prologue and CH1. It seems like the plan about first part of Firebreak dropping in late 2025 won't come true.
 
  • Like
Reactions: Bmagada

TonyMurray

Conversation Conqueror
Apr 8, 2024
7,185
14,377
825
the ridiculous part is that it all starts with the assumption, without any support, that she must be Jaye's daughter



you have convinced me, it can only be so
Well only because you said "There are few situations where it makes sense for there to be a random character and not the child's mother". We have no idea who the child is, but we can make an educated guess, which is what people did and which led you to making your comment about the woman pictured not being Jaye.
 

Justaphase

Engaged Member
Donor
May 1, 2024
3,533
12,400
650
Bianca WILL make an appearance in the Epilogue...there was a preview image posted on the Discord some time ago with her.
I'm guessing that Bianca will feature during the single ending. I still wish that she was given her own ending.

I also wonder how the Mallory and Amanda throuple ending will be. Apart from the threesome I would say that they have nothing even resembling a throuple IMO.
 
  • Like
Reactions: Jonmanchu

alain8891

Member
Dec 18, 2023
432
1,535
327
I'm guessing that Bianca will feature during the single ending. I still wish that she was given her own ending.

I also wonder how the Mallory and Amanda throuple ending will be. Apart from the threesome I would say that they have nothing even resembling a throuple IMO.
Can't reveal. I have an NDA in place ;-) But honestly you shouldn't be disappointed on both counts...
 

SonsOfLiberty

Community Champion
Compressor
Sep 3, 2022
30,923
287,639
957
I wish they would move on to their new game instead of remaking prologue and CH1. It seems like the plan about first part of Firebreak dropping in late 2025 won't come true.
Yeah, all 3 of their planned updates should have been out months ago, but I guess they ran into a lot of issues, and Firebreak should have been in full production and be out by now according to the post with the release of v1.01.
 
  • Like
Reactions: Bmagada
4.60 star(s) 423 Votes