Rehwyn

Engaged Member
Apr 10, 2024
2,623
5,003
650
You mean a free open relationship, right? But then how do I avoid becoming Mallory's ex-boyfriend? :unsure:
There's a guide linked in the OP for the Poly path.
Specifically, you can't be in an open or committed relationship with Mallory.
I should note that after making this PDF, I became aware that there is another slightly different way to reach the poly ending. Specifically, in Chapter 6, you can tell Mallory "Let's just play it by ear for now" instead of "I thought this was about helping you". You must still tell Jaye "I want all the things" and satisfy all the other requirements.

This temporarily puts you in an Open relationship with Mal and then an Intimate relationship with Jaye. Later on when Mal and Jaye encounter each other in the hallway outside MC's room, Mal automatically shifts from Open to Friend when she realizes Jaye is intimately involved with MC. So at that point you end up in the same approximate place as the method I mention in the guide, just with slightly different points.

In any case, it is good to know the option exists, since at least to me it feels a bit more honest and less harsh on Mal since you have to have the conversation with her about your relationship before you have the relationship talk with Jaye, and it's reasonable to think the MC might still be uncertain of the level he wants to commit to Jaye at that point.
 

Purplepuke

New Member
Sep 8, 2021
4
3
13
This is science fiction, and the author is under no obligation to alter his vision for your pet peeves.
I know and I never said he had to, good lord if I had known a minor gripe would inspire multiple argument replies I wouldn't have bothered to say anything at all
it was just a minor gripe guys! It's no big deal! chill out!
 

SERAFIM1986

Member
Dec 12, 2024
274
98
148
people have a question.. what should I do to get additional points? for example, the instructions state that if you choose the option with the arrow, you will receive additional points. For example, if you choose the option with the arrow, you will receive 1 point of love and 1 point of trust. but why do I only get 1 point of love and trust when I was in the team with Jay? I fulfilled all the conditions, but I still didn't get any additional points, even though I fulfilled all the conditions that were shown... why is that happening? and how will it change? is this a problem for everyone, or have I noticed it?
народ вапрос.. что надо делать что бы и допалнителный очки тожы давали? к примеру в инструкчый указыно что йесли выберит опридилоный вариант то можно палучит и дапалнителный очки тожы .. к примеру вариант с джей на картинки видно что йесли выбрат етат вариант тогда у джей будет 1 очко люби и даверие и пилус дадут 2 очки любви и 1 даверие вытоке далжо палучитса 3 очки любви и 2 даверие ... но пачему мне дают толка 1 очко любви и давери йесли я был и в каманде с джей? я выпалнал все услови но дапалнителный очков так и не давали дажы йесли я выпалнал все услови каторы паказвали... пачему тогда так присходет? и как ета изменит? такая проблема у все или толка я ета заметил?!?
 
  • Angry
Reactions: reform9999

pitao

Well-Known Member
May 18, 2023
1,668
2,512
415
people have a question.. what should I do to get additional points? for example, the instructions state that if you choose the option with the arrow, you will receive additional points. For example, if you choose the option with the arrow, you will receive 1 point of love and 1 point of trust. but why do I only get 1 point of love and trust when I was in the team with Jay? I fulfilled all the conditions, but I still didn't get any additional points, even though I fulfilled all the conditions that were shown... why is that happening? and how will it change? is this a problem for everyone, or have I noticed it?
народ вапрос.. что надо делать что бы и допалнителный очки тожы давали? к примеру в инструкчый указыно что йесли выберит опридилоный вариант то можно палучит и дапалнителный очки тожы .. к примеру вариант с джей на картинки видно что йесли выбрат етат вариант тогда у джей будет 1 очко люби и даверие и пилус дадут 2 очки любви и 1 даверие вытоке далжо палучитса 3 очки любви и 2 даверие ... но пачему мне дают толка 1 очко любви и давери йесли я был и в каманде с джей? я выпалнал все услови но дапалнителный очков так и не давали дажы йесли я выпалнал все услови каторы паказвали... пачему тогда так присходет? и как ета изменит? такая проблема у все или толка я ета заметил?!?
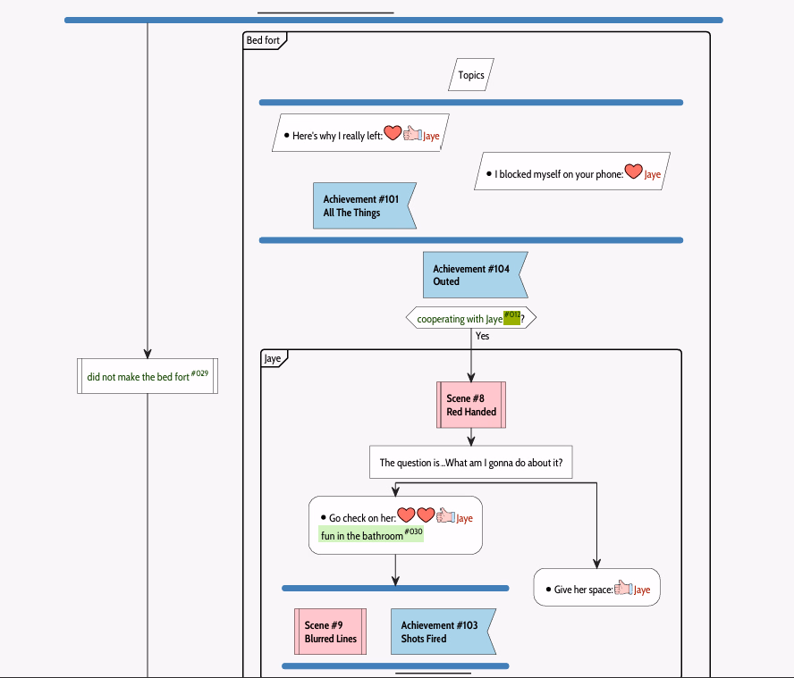
Because when you chose to be in team with Jaye you already get additional points is my guess, check where in the walkthrough is that "cooperating with Jaye"#012 variable, I'll bet that variable being true on a choice already gave love/trust points and in the end you get more cooperating with her. If you aren't teaming with Jaye you get additional points by being nonchalant/funny to compensate a bit on that choice.

Edit: I already checked the walkthrough and by cooperating with Jaye on this choice
Screenshot 2025-09-20 113504.png
You get after many times more love/trust points in many choices and conditions, just search "#012" on the pdf walkthrough document, where ever you open it, browser or reader. I had 37 hits of that search hehe very used condition in that part of the game. Just 3 examples below.
Screenshot 2025-09-20 115055.png Screenshot 2025-09-20 115226.png Screenshot 2025-09-20 115248.png
 
Last edited:

ferrari355

Newbie
May 12, 2020
16
11
22
According to the WT, there is a poly ending where MC is together with Jaye and Mal. I've tried several playthroughs and even tried rejecting all other girls except Jaye and Mal, but no matter what options I tried, Mal will always end up breaking it off with MC and being just friends with MC. Jaye will always appear in the pub with MC in the last scene. How is this considered a poly ending?

I've successfully obtained the other endings ie. mono with Mal, and Solo. Even the ending with Mal & Amanda is questionable as Amanda never does appear with Mal in the pub though the convo in their last scene appears to suggest Mal and Amanda are open to sharing MC between them.
 
  • Like
Reactions: wiijay

HornyyPussy

Board Buff
Apr 26, 2020
19,601
46,801
1,024
According to the WT, there is a poly ending where MC is together with Jaye and Mal. I've tried several playthroughs and even tried rejecting all other girls except Jaye and Mal, but no matter what options I tried, Mal will always end up breaking it off with MC and being just friends with MC. Jaye will always appear in the pub with MC in the last scene. How is this considered a poly ending?

I've successfully obtained the other endings ie. mono with Mal, and Solo. Even the ending with Mal & Amanda is questionable as Amanda never does appear with Mal in the pub though the convo in their last scene appears to suggest Mal and Amanda are open to sharing MC between them.
It's been posted in the thread several times how to achieve it, you have to search for it.

Or just check the OP.......
 

pie18

Newbie
May 20, 2022
52
77
63
masterpiece of a game, perfect ending

what i am sad about is Amanda will leave on her own so the odd throuple will end up with just Mallory

so true ending for me is Jaye[obviously the main heroine] + throuple with Mallory ending

after what they been through, in no way you can left behind mallory
 
  • Like
Reactions: icewolf81

Jafo

Well-Known Member
Oct 8, 2017
1,436
4,773
496
People who read discussions about a game before playing it are spoiling themselves. It's their own fault.
Partly agree with you. You can put things invisible or in a spoiler. But I always avoid the thread until I played the update.
 
  • Like
Reactions: icewolf81

Tremonia

Justice for Finnabair!
Donor
Jun 14, 2020
3,599
11,984
698
You can put things invisible or in a spoiler.
Which is annoying for all the people who want to talk about content. All because some very special snowflakes have no self-control and absolutely must read things they can't handle.
 
  • Like
Reactions: lele123tg
4.60 star(s) 423 Votes