Duty black

Member
Mar 2, 2019
151
93
63
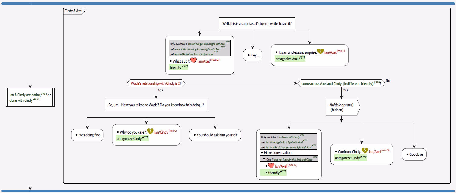
Ian doesn't always talk to them. if he is on very bad terms with Cindy, he is just watching them from a distance and thinking to himself about them. Also, Cindy doesn't always wear white, it depends on Axels influence of her.

Usually the first option is blocked if Ian and Axel had some beef.

View attachment 5043875
I play multiple times but every time they had a beef a little bit when Cherry and Axel come together club door man what should I do
 

Duty black

Member
Mar 2, 2019
151
93
63
Lvy and lan can be a good couple
And this is not a prediction it's a fucking spoiler and those people who think I am just imagine things they will see in the future update and about Louis Lan will dominate her in future updates
And if you know about the candy
Axel will destroy candy's innocence give her a caller and made her his bitch
Axel will do more dirty things with her
 

jollyjoker27

Member
Sep 4, 2020
177
506
308
Lvy and lan can be a good couple
And this is not a prediction it's a fucking spoiler and those people who think I am just imagine things they will see in the future update and about Louis Lan will dominate her in future updates
And if you know about the candy
Axel will destroy candy's innocence give her a caller and made her his bitch
Axel will do more dirty things with her
claire-trevor-tension-headache.gif
 

BigOlP

Newbie
Dec 13, 2018
24
182
107
My hype for this game pretty much all rests on content we haven't seen yet. Stuff like MFM threesomes with Lena or Holly, Ian x Ivy, threesomes with Emma, Ian x Gillian, Billy's party, how Lena is going to whip Stan into not being worthless, etc. Hell, even seeing how the MMA tournament develops.

You can already see the endgame with all the established relationships and characters so while the sex scenes might be hot, it's harder to see how ORS will keep updates for them interesting. Might be a slow crawl to the finish line for the monogamous Love paths.
 

BlandChili

Engaged Member
Dec 15, 2020
2,970
7,804
687
My hype for this game pretty much all rests on content we haven't seen yet. Stuff like MFM threesomes with Lena or Holly, Ian x Ivy, threesomes with Emma, Ian x Gillian, Billy's party, how Lena is going to whip Stan into not being worthless, etc. Hell, even seeing how the MMA tournament develops.

You can already see the endgame with all the established relationships and characters so while the sex scenes might be hot, it's harder to see how ORS will keep updates for them interesting. Might be a slow crawl to the finish line for the monogamous Love paths.
I think a lot of people feel similar, but that's not really that surprising given that this game is based more on gradual developments within specific relationships. People just finally got Lena/Stan last chapter and trinity the chapter before that. The dual protag structure adds to this in some cases, though especially with Holly, since the relationships with both main chartacters needs to develop individually and they don't always progress the same in each chapter.

One of the reasons why this next update seems like it might potentially get kinkier is specifically because it appears few characters with very determinant ties will appear. Lena has no relationship to Billy and Ivy's her friend regardless of how much agenda you have, plus there'll be a lot of new characters it seems. And since Ian won't be present this leaves the door open for several interesting options if Eva should be so inclined to explore them.
 
  • Like
Reactions: Balsamic and BigOlP

BlandChili

Engaged Member
Dec 15, 2020
2,970
7,804
687
more than 2 months without update cmon eva give us something...
The update between the last ch. 12 one and the first ch. 13 took three months. Given that her patreons just voted to have her wait with release until both days 1 and 2 of this chapter is done I wouldn't bet on seeing any releases this month either at least.
 
  • Thinking Face
  • Like
Reactions: ffive and Balsamic

robs1234

Active Member
Nov 15, 2023
576
908
230
The update between the last ch. 12 one and the first ch. 13 took three months. Given that her patreons just voted to have her wait with release until both days 1 and 2 of this chapter is done I wouldn't bet on seeing any releases this month either at least.
wasn't the update before this one released on 30th March? and this one 10 May,and there was no pool just asked and the comments are split but i think u are right seeing she didnt say anything.
 

BlandChili

Engaged Member
Dec 15, 2020
2,970
7,804
687
wasn't the update before this one released on 30th March? and this one 10 May,and there was no pool just asked and the comments are split but i think u are right seeing she didnt say anything.
Those are updates within the same chapter. The wait between chapters is usually longer.
 

Blurpee69

Well-Known Member
Jan 7, 2023
1,740
3,735
438
wasn't the update before this one released on 30th March? and this one 10 May,and there was no pool just asked and the comments are split but i think u are right seeing she didnt say anything.
A full chapter release usually takes around a year. EK will, usually, provide an update every 3-4 months. But in some circumstances, such as this Billy trip, she'll ask her Patreons if they're ok with waiting so there can be a full update instead of an important event getting split up.
 
  • Like
Reactions: Duty black

Duty black

Member
Mar 2, 2019
151
93
63
A full chapter release usually takes around a year. EK will, usually, provide an update every 3-4 months. But in some circumstances, such as this Billy trip, she'll ask her Patreons if they're ok with waiting so there can be a full update instead of an important event getting split up.
A full chapter release usually takes around a year. EK will, usually, provide an update every 3-4 months. But in some circumstances, such as this Billy trip, she'll ask her Patreons if they're ok with waiting so there can be a full update instead of an important event getting split up.
This is the problem Eva Kiss didn't update regularly two things come in mind one is the production team is so lazy in the second thing is they have a lot of work pressure to they could deliver it on time they have to release update on every month
 

BlandChili

Engaged Member
Dec 15, 2020
2,970
7,804
687
This is the problem Eva Kiss didn't update regularly two things come in mind one is the production team is so lazy in the second thing is they have a lot of work pressure to they could deliver it on time they have to release update on every month
There is no team, besides hiring people for some of the art and some of the smaller technical details, Eva is a solo dev.
 

a-pollo

Member
Mar 5, 2019
108
393
198
The whote game is already completed: we are in the matrix and the machines are posing as Eva to tease us, they feed on our fapping between chapters.

Proof of that: I spotted some recycled artworks in different scens. It's called déjà vu.
 
4.60 star(s) 391 Votes