Create and Fuck your AI Cum Slut –70% OFF
x

pitao

Well-Known Member
May 18, 2023
1,593
2,393
364
So can we have an ending with both Gloria and victoria...?
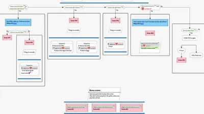
Not per se, there is a particular path that give epilogue scenes with them but it is an alone ending (where you don't lock on an LI path) with some choice and stats requirements. There is 6 endings, 4 with each one of the LIs (Katie, Victoria, Ellen and Gloria) the special alone ending I mentioned before and the normal alone ending. Look at this diagram of MrBubu pdf walkthrough in the screenshot bellow (if you need a link for it I can give you, just ask, I consider it easier to read the requirements of each path than the walkthrough in the OP).
Screenshot 2025-05-01 190156.png

Edit: So for that epilogue scene(s) with Victoria+Gloria you need that requirement/variable that says there "Gloria joined Victoria #119" and of course not locking into any of the 4 LIs and that stat that says there at least 3 and the stat is depravity, what you do in the walkthrough is backtracking that with a search "#119" in the document/walkthrough and check each requirement then you play and check all the requirements/choices/variables for that ending. With the walkthrough that is linked in the OP is very confusing to see what are the requirements in my opinion.

So when I backtrack that variable I get this
Screenshot 2025-05-01 192215.png
Then you know you need Gloria score points less than 7 and giving the nanofluids to katie (it is in a scene before in chapter 14) and also you know that you had to "tried to grab Gloria" and "red moon didn't killed Victoria" and then you do the same search for those variables and make sure you get that requirement or this trigger/condition scene won't happen and so on and so on. I know it can be an hassle and this ending has a few requirements but isn't much more than what I show here, maybe 1 or 2 more things. I'm a completionist so I played this path on a different playthrough. The other 5 endings you just need a normal playthrough because you chose 1 of the LI's or none near the end of the game anyway.

The main "major choice" for this path happens in chapter 7 btw, and its the choice to "Enact Victoria's plan", that give the "Tried to grab gloria" outcome that MrBubu used in the walkthrough and for that choice appears you need in chapter 4 when you given the choice to break in, sneak or knock (you have to be under Victoria's spell for the knock option appear and that is why I also call this the "spellbound path", just keep backtracking the variables) on Victoria's apartment you need to knock if you keep backtracking the requirements. All the other main conditions happen in chapter 14 and 15 like I showed you.
Screenshot 2025-05-01 194947.png
 
Last edited:

adanu

Member
Mar 28, 2020
353
459
163
Oh, there's a Gloria joins Meredith path? I didn't see that the first time. I think I might need to go check out another playthrough for that one.
 
  • Like
Reactions: pitao

pitao

Well-Known Member
May 18, 2023
1,593
2,393
364
Oh, there's a Gloria joins Meredith path? I didn't see that the first time. I think I might need to go check out another playthrough for that one.
Yep and it is Gloria joins Victoria path hehe there is a bonus scene with Meredith though, read my post above but the best way is just following MrBubu walkthrough and taking notes (backtracking like I explained) of the requirements for when you play that path you "check all the boxes", I tried it first time with the multimod and the walkthrough in the OP and I kept missing the ending haha only with MrBubu diagram walkthrough I got it easier.

Edit: Link for the latest update of the walkthrough https://f95zone.to/threads/city-of-broken-dreamers-v1-15-0-ch-15-phillygames.25739/post-14647305
 
Last edited:

JoeAngel

Well-Known Member
Oct 16, 2020
1,164
1,168
294
City of Broken Dreamers [v1.15.0 Ch. 15] [PhillyGames]

COMPRESSED:

Win/Linux:
- MEGA - PIXELDRAIN - WORKUPLOAD

Mac:
- MEGA - PIXELDRAIN - WORKUPLOAD

-------------------------------------------------------------------------

City of Broken Dreamers [v1.15.0 Ch. 15 UPDATE ONLY] [PhillyGames]

COMPRESSED:

- MEGA - - WORKUPLOAD
For other to find
 

mruggeri2

Member
Mar 10, 2018
270
440
131
I did not see this coming at all. We got some glimpses of MC's face sometimes but I did not expect him to be bald. This catched me by surprise.
1746472596278.png
 
4.70 star(s) 492 Votes